ORM(对象关系映射)是一种技术或工具,用于在关系型数据库和面向对象编程语言之间建立映射关系。它允许开发人员使用面向对象的方式来操作数据库,而无需直接编写复杂的 SQL 查询。
ORM 的主要目标是减少开发人员在数据库操作和对象操作之间的转换工作,提高开发效率并降低出错的可能性。它通过将数据库表映射为对象的类,将表中的行映射为对象的实例,以及将表中的列映射为对象的属性,使得开发人员可以使用常见的面向对象的概念(例如继承、关联等)来处理数据。
ORM 框架通常提供以下功能:
一些常见的 ORM 框架包括:Hibernate(Java)、Entity Framework(.NET)、Django ORM(Python)、Sequelize(Node.js)等。这些框架提供了强大的功能和工具,简化了与数据库的交互,使开发人员能够更专注于业务逻辑而不是底层的数据库操作。
使用 ORM 可以提高开发效率、减少代码量,并且更易于维护和重构。然而,ORM 也有一些局限性,例如性能损耗、复杂查询的限制等。因此,在选择使用 ORM 还是直接编写 SQL 查询时,需要根据具体的项目需求和性能要求进行权衡和选择。
Prisma 的主要目标是提高应用程序开发人员在使用数据库时的工作效率。以下是Prisma如何实现这一目标的几个例子:
综合来说,Orm让开发者更关心对象的思考,减少对sql的依赖
Prisma 的主要目标是提高应用程序开发人员在使用数据库时的工作效率。再次考虑生产力和控制之间的权衡,这就是Prisma的适应方式:

项目所需依赖包如下:
pnpm add prisma-binding @prisma/client
pnpm add -D prismavscode扩展记得要下载prisma插件,这样会有代码高亮以及提示
安装完成后,就可以开始我们的项目了
在命令行输入pnpm prisma 之后可以看到prisma的命令,本篇博客只介绍几种常用的的命令
首先用pnpm prisma init初始化我们的项目,完成后,可以看到出现了一个.env文件,它是配置数据连接的地方
我这里就以mysql为例,这是我的mysql连接的账户信息 我们在用prisma时,它可以自动帮我们创建好表的,最后的那一块定义自己想要的表名就行
接下来写第一张表
prisma对mysql的数据格式的封装
@default(autoincrement)是定义id让它自增长 在定义id时必须加上@id 不然会出错 , @db.xxx
后面都是mysql数据库的一些方法,比如你不想要String 想要255的,就可以
username String @db.VarChar(255)在写完一张表的结构后 需要pnpm prisma migrate dev生成迁移文件
每次跑会让我们定义一个名字,自定义就行,也可以不给,直接回车即可
可以看到迁移文件生成的文件目录,这里类似于日志记录着每一次我们数据库的改动
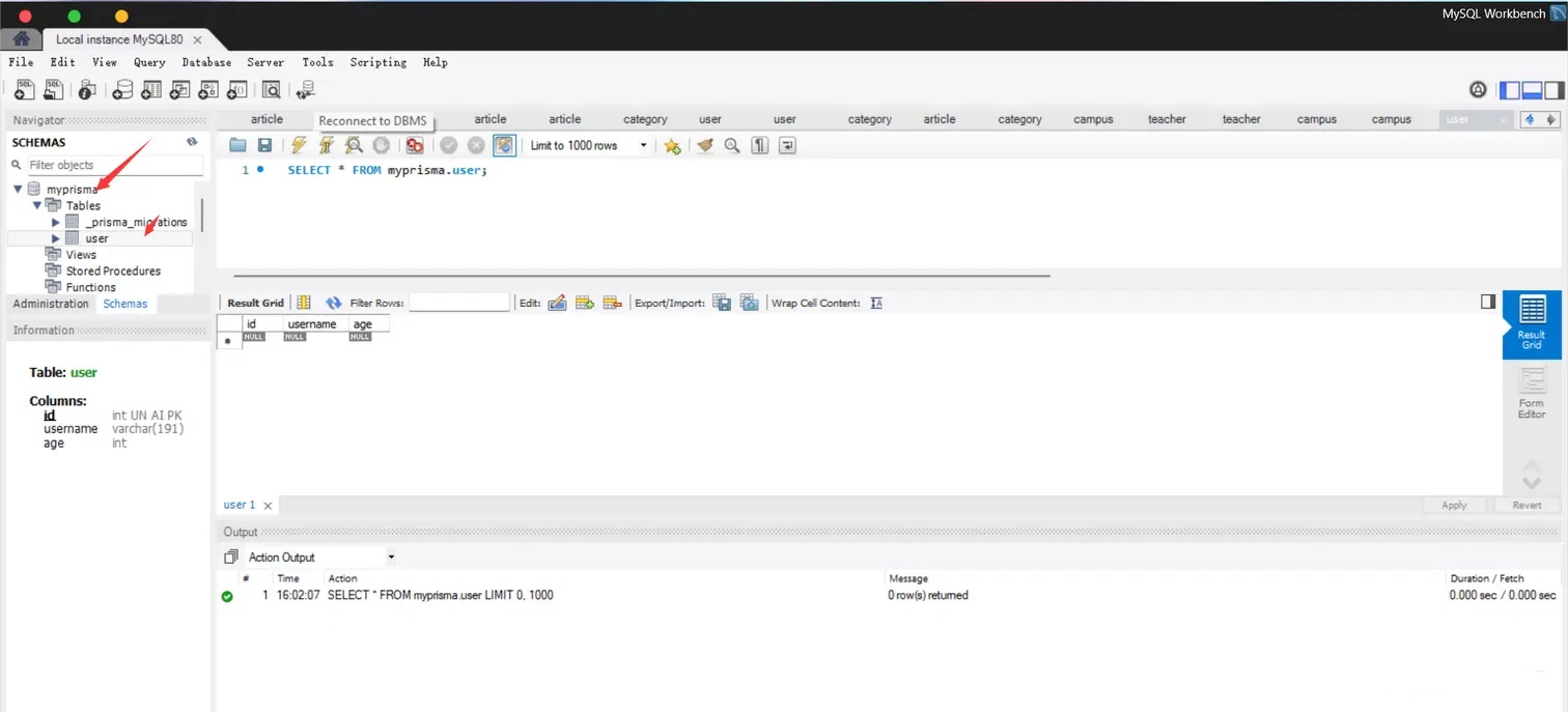
接着打开数据库可视化工具看看
接下来我们要来对其进行一些crud的操作吧
首先创建一个prisma服务模块,我们引入查询构造器,让服务继承这个类,在prisma中很重要的就是这个查询构造器,它可以帮助我们实现一系列的功能
接着在controller中使用服务 创建一个基本的crud模板,请求都是异步的,所以需要用上async await
import { Controller, Get, Post, Body, Patch, Param, Delete, UsePipes, ParseIntPipe } from '@nestjs/common';
import { PrismaService } from './prisma.service';
@Controller('prisma')
export class PrismaController {
constructor(private readonly prisma: PrismaService) { }
@Get()
async getUser() {
return await this.prisma.user.findMany()
}
@Post()
async createUser(@Body() dto: { username: string, age: number }) {
return await this.prisma.user.create({
data: {
username: dto.username,
age: +dto.age
}
})
}
@Patch(':id')
async updateUser(@Param('id') id: number, @Body() dto: { username: string, age: number }) {
return await this.prisma.user.update({
where: {
id: +id
},
data: {
username: dto.username,
age: +dto.age
}
})
}
@Delete(':id')
@UsePipes(ParseIntPipe)
async deleteUser(@Param('id') id: number) {
return await this.prisma.user.delete({
where: {
id: id
}
})
}
}prisma非常的语义化 查询全部就是findMany()里面也可以跟where加限定条件 分页等
创建create 删除delete 更新update 大家可以自己尝试一下
关于prisma还要挺多知识的,orm我也用过typeOrm 对比一下 prisma确实更为方便,无论哪一个都是为了提高我们开发效率,简化了操作,但是对于原生sql来说我们也要好好学习,因为很多api都是sql里面的,这样开发起来我们知道了sql的操作,就知道prima的操作了,不用多记这些api,希望这篇文章能帮助到大家吧!
阅读量:652
点赞量:0
收藏量:0